ES:Directrices de etiquetado españolas
![]() | ||
| Mapear España | ||
| visualizar | editar | discusión | ||
Esta página contiene información relativa a directrices de etiquetado españolas consensuadas por la comunidad a través de la lista de correo para mapear España y, particularmente, los acuerdos relativos a la equivalencia entre tipos de carreteras españolas y etiquetas de OSM.
Para proponer, modificar o consultar cualquier asunto relativo a estas directrices, por favor, hazlo mediante la lista de correo española (salvo erratas, que puedes corregir libremente).
Vías de circulación
El criterio más comúnmente utilizado para el etiquetado de carreteras y vías de circulación es el derivado de la clasificación oficial.
Vías urbanas
Nombrado de vías
Las vías deben nombrarse utilizando el nombre completo y sin abreviaturas. Por ejemplo: Calle del Agua, Paseo de la Castellana. El objetivo es poder distinguir vías de tipos distintos pero con el mismo nombre manteniendo la máxima información. Más adelante al mostrar el mapa se pueden generar automáticamente abreviaturas en caso de ser necesario.
Fallos típicos: Usar el número de la vía (por ejemplo: N-111) como si fuera el nombre. El número (referencia) de la vía debe ir en ref=*. Otro fallo típico es utilizar FixMe, FIXME o nombres genéricos como Carretera en vez del verdadero nombre. Si no sabes el nombre, no pongas nada. Si un pueblo solo tiene calles "blancas" se nota en seguida que faltan nombres. En cambio, los pueblos con un callejero incompleto de sólo "FixMe" o nombres abreviados se detectan con mucha más dificultad.
Minúsculas y mayúsculas
Estas recomendaciones han sido adoptadas de las Directrices toponímicas del IGN.
Posición inicial
En castellano, la regla general es escribir la primera letra de la primera palabra en mayúscula, sea cual sea su categoría gramatical.
- Ejemplos: La Hoya, Tres Hitos, Carra la Vega, Tras la Sierra.
En catalán o valenciano, el artículo siempre se escribe con minúscula inicial.
- Ejemplos: la Bisbal, la Vila Joiosa.
Posición intermedia
Se escriben con mayúscula inicial todos los sustantivos, adjetivos, adverbios, verbos y numerales.
- Ejemplos: Loma de la Umbría, Peña Bermeja, Puebla de Abajo, Arroyo de Lejos Lobos, Pinar de Dos Hermanas.
Se escriben en minúscula los artículos, preposiciones, pronombres y conjunciones.
- Ejemplos: Cabezo de la Era, Ladera tras la Fuente, Lomo de entre los Prados, Vereda de Marigarcía y Suertes Nuevas. Torre d’en Doménec, Sant Vicent del Raspeig.
La única excepción a esta regla son las entidades administrativas oficiales registradas con artículo o nexo intermedio en mayúscula.
- Ejemplos: San Lorenzo de El Escorial, San Cristóbal de La Laguna.
En euskera, la norma es escribir con minúscula todas las palabras en posición intermedia.
- Ejemplos: Nerbioi ibaia, Bizkaiko golkoa, Lanberri kalea, Urkaregi mendatea, Errondo pasealekua.
Las excepciones a esta norma del euskera son los términos específicos, como hagiónimos o nombres de santos, nombres compuestos de dos específicos (Uharte Arakil) y nombres de calles en los que solo aparece en minúscula el genérico.
- Ejemplos: San Adrian, San Roke, Berrio-Aldape, Amorebieta-Zornotza, Aguirre Lehendakariaren kalea.
Idiomas
Estas recomendaciones han sido sacadas de las Normas para el MTN25 y la Ley 3/2013, de 9 de mayo, de uso, protección y promoción de las lenguas y modalidades lingüísticas propias de Aragón.
En Cataluña e Islas Baleares toda la toponimia será en catalán. Por lo que el name=* se pondrá en catalán y se añadiría name:es=* si se sabe el nombre en castellano.
- Ejemplo:
En Galicia toda la toponimia será en gallego. Por lo que se pondrán name=* y name:gl=* ambos en gallego y se añadiría name:es=* si se sabe el nombre en castellano.
- Ejemplo:
En la Comunidad Valenciana, el País Vasco, la Comunidad Foral de Navarra, Asturias y Aragón las denominaciones pueden ser bilingües o monolingües en función del uso de las lenguas respectivas. Las vías con doble denominación se deberán etiquetar con ambos idiomas, separados por /. El Instituto Geográfico Nacional promueve el uso de la barra sin espacios, mientras a nivel autonómico se ha optado por la barra espaciada, también preferida por la comunidad, y la Real Academia Española señala el guion. La mejor manera de saber qué idiomas usar y con qué puntuación es comprobar la placa de la calle in situ.
Poblaciones pequeñas
Las carreteras que entran o cruzan una población, se deben señalar, incluso dentro de la población, con la misma etiqueta highway=* que la carretera. Únicamente, se añadirá el nombre de la calle con la etiqueta name=*.
Ciudades grandes
Dentro de las ciudades podemos distinguir las calles según su importancia. Las calles principales de la ciudad como highway=primary, las importantes que dividen los barrios o distribuyen el tráfico entre ellos como highway=secondary y las importantes dentro de un barrio como highway=tertiary.
Las carreteras que entran o cruzan una ciudad, se deben señalar, incluso dentro de la ciudad, con la misma etiqueta highway=* que la carretera. Únicamente, se añadirá el nombre de la calle con la etiqueta name=*.
Vías interurbanas
Reglas generales
- Artículo principal: Identificadores de carretera en España
Han existido discrepancias sobre esta norma,[1] siendo éste el resultado de un proceso de propuesta de consenso. Sin embargo, existe una propuesta de normalización física alternativa que abstrae los criterios administrativos, centrándose exclusivamente en las características físicas de la vía.
El objetivo de esta norma es unir los conceptos de normalización física y de normalización administrativa basándose en el hecho de que la mayor parte de las veces en las carreteras convencionales, una clasificación administrativa de carreteras conlleva unas características físicas determinadas. Esta correspondencia varía dependiendo de la comunidad autónoma y de las distintas categorías de carreteras que disponga en su territorio, por lo que la correspondencia entre highway=* y categoría de carretera deberá finalmente establecerse para cada comunidad autónoma.
Por otro lado, se considera necesario establecer que todas las autopistas y autovías con limitación de acceso, con señalización de fondo azul se etiqueten mediante highway=motorway. Esto se hace así, ya que en el caso de una autovía o autopista con señales de fondo azul, las características físicas de la carretera no vienen determinadas por la clasificación administrativa de la misma (existiendo autopistas que dependen de ayuntamientos, con características físicas comparables a las que dependen de la comunidad autónoma, o de la Administración General del Estado).
Las vías rápidas y resto de carreteras convencionales con limitación de acceso (vías rápidas y similares) se etiquetarán con su categoría correspondiente y con la etiqueta adicional motorroad=yes.
Importante: se debe tener en cuenta las especificidades de cada comunidad autónoma, donde se hayan establecido. Ver debajo.
| España[2] | IMPORTANTE: Comprobar las especificidades por autonomías señaladas en Normalización#Ayudas para la nomenclatura y clasificación | |||||
| Categoría | Carretera nacional o carretera autonómica de 1.er nivel | Carretera autonómica de 2.º nivel | Carretera autonómica de 3.er nivel | Carretera provincial o local | Carreteras asfaltadas sin denominación, fuera de poblado. | |
| Señal | Cualquier color de referencia sobre señales con marco azul, v. g.: A-2 M-503 N-622 A-334 CV-500 |
Roja o naranja , v. g.: N-340 M-111 |
Verde , v. g.: A-330 |
Verde o marrón , v. g.: BU-627 BU-627 |
Amarilla o morada , v. g.: BA-634 SO-P-1102 | |
| Descripción | Están compuestas por dos calzadas, con limitación de acceso, entradas y salidas no peligrosas y que no son cruzadas a nivel por ninguna otra vía. Se suelen identificar por ir su señalización en fondo azul (independientemente del color de fondo de la referencia), aunque no todas las carreteras con fondo azul son motorway y también son motorway algunas con señalización de fondo blanco. | Suelen ser de doble sentido. Son las antiguas carreteras principales. Se identifican por ir su referencia dentro de un recuadro rojo o naranja, que se ve en las señales de preseñalización y en los puntos kilométricos. Si el tramo de carretera nacional ya está cedido a algún ayuntamiento o autonomía ya no es trunk ni lleva la ref antigua, excepto que ese ayuntamiento mantenga el nombre oficial. En los casos en que pueden ser en parte autovías (sin llegar a tener señalización de fondo azul) se les añade motorroad=yes.
|
Suelen ser de doble sentido, pero de alta calidad. Son carreteras importantes dentro de las Comunidades Autónomas. Se identifican por ir su referencia dentro de un recuadro verde, que se ve en las señales de preseñalización y en los puntos kilométricos. Para determinar qué carreteras de cada comunidad autónoma pertenecen a esta categoría, véase más abajo. | Suelen ser de doble sentido. Son carreteras no muy importantes dentro de las Comunidades Autónomas. Se identifican por ir su referencia dentro de un recuadro verde, que se ve en las señales de preseñalización y en los puntos kilométricos. Para determinar qué carreteras de cada comunidad autónoma pertenecen a esta categoría, véase más abajo. | Suelen ser de doble sentido. Son carreteras poco importantes dentro de las Comunidades Autónomas. Se identifican por ir su referencia dentro de un recuadro amarillo, que se ve en las señales de preseñalización y en los puntos kilométricos. | |
motorroad=yes se utiliza para las highway=*, y se añade motorroad=yes. Nota: cualquier carretera que cumpla las condiciones se admite, aunque no tenga las señales indicadas.
| ||||||
Normalización - tablas highway: comparativa de etiquetado de highway=* entre reglas generales y reglas por Comunidades Autónomas (solo tablas)
Autopistas/Autovías, motorway

highway=motorway.Más información sobre cada autopista en ES:España/Autopistas.
¿Cómo diferenciarlas?
Básicamente, están compuestas por dos calzadas y no son cruzadas a nivel por ninguna otra vía. Se identifican por las señales
y por tener toda su señalización general con fondo azul , ref:colour=blue y ref:colour_tx=white, independientemente de su referencia.
¿Cómo señalarlas en OSM?
Se debe hacer una vía por cada calzada, aunque sean de la misma carretera, ya que pueden seguir trazados distintos. Se añaden las siguientes etiquetas:
Salidas

Todos los enlaces con otras vías deben estar indicados. La vía de enlace que une la autopista/autovía con la otra vía tendrá la etiqueta:
Y el nodo que une la vía de la autopista/autovía con la vía de enlace debe tener la etiqueta:
Para indicar la información de cada salida (número de la salida, ciudades y carreteras mencionadas en el cartel de salida) se utilizan dos esquemas diferentes: destination o exit_to.
Esquema destination
- Artículo principal: ES:Key:destination
Usando el esquema destination la información se reparte entre el nodo de unión y la vía de enlace.
En el nodo de unión de la autopista/autovía con la vía de enlace se añade:
En la vía de enlace se añade:
highway=motorway_linkdestination=Buniel;Burgos (Oeste)destination:ref=N-640a;N-120
Esquema exit_to
- Artículo principal: Key:exit_to
Usando el esquema exit_to la información se concentra en el nodo de unión.
En el nodo de unión de la autopista/autovía con la vía de enlace se añade:
highway=motorway_junctionref=14exit_to=N-620a Buniel;N-120 Burgos (Oeste)
Carretera nacional o autonómica de 1.er orden, trunk

highway=trunk.¿Cómo diferenciarlas?
Suelen ser de doble sentido. Son las antiguas carreteras principales. Se identifican en las señales de preseñalización y en los puntos kilométricos por una referencia (N-XXX y otras) dentro de un recuadro rojo , ref:colour=red y ref:colour_tx=white, o naranja , ref:colour=orange y ref:colour_tx=black.
¿Cómo señalarlas en OSM?
Se hace una vía y se marcan las siguientes etiquetas:
Puede verse este ejemplo en OpenStreetMap
Carretera autonómica de 2.º nivel, primary

highway=primary.La distinción entre carreteras autonómicas de 1.º nivel y de 2.º nivel depende del criterio aplicado en cada comunidad autónoma. A continuación se indican unos criterios generales.
¿Cómo diferenciarlas?
Suelen ser de doble sentido, pero de alta calidad. Son carreteras importantes dentro de las comunidades autónomas. Se identifican por ir su referencia dentro de un recuadro verde , ref:colour=green y ref:colour_tx=white, que se ve en las señales de preseñalización y en los puntos kilométricos. Para determinar qué carreteras de cada comunidad autónoma pertenecen a esta categoría, véase más abajo.
¿Cómo señalarlas en OSM?
Se hace una vía y se etiqueta así:
highway=primaryname=Carretera Pamplona-Estella (Etxauri)ref=NA-700- Ver este ejemplo en OpenStreetMap.
En caso de que toda o parte de la carretera sea una vía rápida, se debe señalar de la siguiente forma en dicho tramo:
Carretera autonómica de 3.er nivel, secondary

highway=secondary.La distinción entre carreteras autonómicas de 1.er nivel y de 2.º nivel depende del criterio aplicado en cada comunidad autónoma. A continuación se indican unos criterios generales.
¿Cómo diferenciarlas?
Suelen ser de doble sentido. Son carreteras no muy importantes dentro de las comunidades autónomas. Se identifican por ir su referencia dentro de un recuadro verde , ref:colour=green y ref:colour_tx=white, o marrón , ref:colour=brown y ref:colour_tx=white, que se ve en las señales de preseñalización y en los puntos kilométricos. Para determinar qué carreteras de cada comunidad autónoma pertenecen a esta categoría, véase más abajo.
¿Cómo señalarlas en OSM?
Se dibuja una vía y se añaden las siguientes etiquetas.
highway=secondaryname=Carretera Fuenmayor-La Pueblaref=LR-251- Ver este ejemplo en OpenStreetMap
Carretera provincial o local, tertiary

highway=tertiary.¿Cómo diferenciarlas?
Suelen ser de doble sentido. Son carreteras poco importantes dentro de las comunidades autónomas. Se identifican por ir su referencia dentro de un recuadro amarillo , ref:colour=yellow y ref:colour_tx=black; gris , ref:colour=gray y ref:colour_tx=white, o morado , ref:colour=purple y ref:colour_tx=white, que se ve en las señales de preseñalización y en los puntos kilométricos.
Son carreteras de competencia local o provincial, sin llegar a ser vías urbanas.
¿Cómo señalarlas en OSM?
highway=tertiaryref=NA-7110name=Carretera Echauri-Orendáin- Ver este ejemplo en OpenStreetMap
Clasificación según la comunidad autónoma
Aunque encontrar la referencia (ref=*) es bastante sencillo, encontrar el nombre oficial de la vía (name=*) es algo más complicado. Afortunadamente los organismos oficiales de infraestructuras, ya sean nacionales, autonómicos o provinciales, son los que se encargan de gestionar el catálogo de carreteras y al ser documentos oficiales con rango normativo son de acceso público. Asimismo, se recomienda utilizar la etiqueta source:name=* para indicar el origen de dicho nombre y para controlar si hay cambios cuando se modifican los catálogos.
A continuación se mencionan los diferentes catálogos de carreteras de donde podemos encontrar los nombres oficiales.
Andalucía
La Red Básica se divide en:
- la Red Básica estructurante, que está constituida por aquellas carreteras que, junto con la Red de Carreteras del Estado, configuran la malla viaria que da soporte a los largos recorridos y principales conexiones exteriores.
- y la Red Básica de articulación constituye el soporte de las principales relaciones de largo y medio recorrido, tanto internas como de origen o destino en la región, excluyendo las carreteras que configuran la Red Básica estructurante.
Los colores de las placas de matrícula y kilometraje de las carreteras (ver Anexo N.º 2), así como los correspondientes a su representación gráfica, serán: el naranja para la Red Básica estructurante, y el verde para las Redes Básica de articulación e Intercomarcal." Referencia: A-XXX
La Red Complementaria está constituida por aquellas carreteras que conforman el resto de la Red Autonómica. La matriculación de la Red Complementaria adopta la forma A-XXXX, identificando con la letra “A” el carácter autonómico de la carretera, y con los cuatro dígitos siguientes la localización de la carretera dentro de cada una de las provincias andaluzas. El primer dígito corresponde a la provincia donde está situada:
- Almería
- Cádiz
- Córdoba
- Granada
- Huelva
- Jaén
- Málaga
- Sevilla
(Actualización de la Red de Carreteras de Andalucía CONSEJERÍA DE OBRAS PÚBLICAS Y TRANSPORTES)
source:name=BOJA n.º 169/2006
source:name=BOJA n.º 185/2005
Conversaciones en la lista de correo:
| Denominación | Matrícula | Carretera convencional | Vía rápida (con restricción de accesos) | Autovía o autopista |
|---|---|---|---|---|
| Red Básica Estructurante | A-XX | highway=trunk |
highway=trunkmotorroad=yes |
highway=motorway
|
| Red Básica de Articulación | A-XXX | highway=primary |
highway=primarymotorroad=yes |
highway=motorway
|
| Red Intercomarcal | A-XXX | highway=secondary |
highway=secondarymotorroad=yes |
highway=motorway
|
| Red Complementaria Metropolitana | A-XXXX | highway=secondary |
highway=secondarymotorroad=yes |
highway=motorway
|
| Red Complementaria | A-XXXX | highway=tertiary |
highway=tertiarymotorroad=yes |
highway=motorway
|
| Red Provincial | AL-XXXX CA-XXXX CO-XXXX GR-XXXX HU-XXXX JA-XXXX MA-XXXX SE-XXXX | highway=tertiary |
highway=tertiarymotorroad=yes |
highway=motorway
|
Aragón
- Artículo principal: Carreteras de Aragón
Principado de Asturias
La web del Gobierno del Principado de Asturias contiene los enlaces a las disposiciones que actualizan el catálogo de la red de carreteras asturianas: Búsqueda en el BOPA.
En Wikipedia existe también un anexo con la lista de las principales carreteras asturianas que permite saber el nombre de la mayor parte de carreteras.
A pesar de que la clasificación de la red regional no distingue entre carreteras, he diferenciado entre las de características similares a las carreteras nacionales (las que tienen dos dígitos), de las que no lo son (las que tienen tres dígitos). Por el contrario, a pesar de que en la clasificación oficial se distingue entre las carreteras locales de primer orden, que dependen del Principado, y las de segundo orden, que dependen de los concejos, no me ha parecido que exista diferencia física entre unas y otras como para justificar una clasificación diferente.
| Denominación | Matrícula | Carretera convencional | Vía rápida (sin cruces a nivel) | Autovía o autopista |
|---|---|---|---|---|
| Red regional | AS-XX | AS-19 highway=trunkmotorroad=no
|
AS-17 highway=trunkmotorroad=yes
|
AS-II highway=trunk
|
| Red regional | AS-XXX | AS-118 highway=primary
|
highway=primary motorroad=yes |
AS-117 highway=motorway
|
| Red comarcal | AS-XX AS-XXX |
AS-213 highway=secondary
|
highway=secondary motorroad=yes |
- |
| Red local | AS-XX AS-XXX ??-XX |
AS-37 highway=tertiary
|
GI-1 highway=tertiarymotorroad=yes
|
- |
Canarias
En Canarias las carreteras pueden encontrarse bajo competencia del Gobierno Autónomo, de los Cabildos Insulares (quienes tienen la mayor parte de las competencias de la red básica) o de los Ayuntamientos.
Las carreteras tendrán un nombre identificador compuesto por dos letras y un número. Las dos letras serán las correspondientes a cada isla:
- GC = Isla de Gran Canaria.
- TF = Isla de Tenerife.
- LZ = Isla de Lanzarote.
- LP = Isla de La Palma.
- FV = Isla de Fuerteventura.
- HI = Isla de El Hierro.
- GM = Isla de La Gomera,
y el número será el que corresponda a la secuencia de la ramificación que adopte el Plan Regional de Carreteras.
| Denominación | Referencia | clave=valor | Notas |
|---|---|---|---|
| Autopistas | TF-1
TF-5 |
highway=motorway
|
Carteles de entrada/salida de autopista |
| Autovías | GC-23 | highway=motorway
|
Carteles de entrada/salida de autovía |
| Doble Calzada | TF-2 | highway=trunk |
2 ó más carriles para cada sentido, pueden contar con rotondas, semáforos, aceras, stop en los accesos... Competencia del Gobierno Canario. |
| Carreteras convencionales de 1er nivel | TF-5
GC-10 |
highway=primary |
Matrícula con fondo naranja en la provincia de Santa Cruz de Tenerife (TF, LP, GM y HI) y rojo en Las Palmas (GC, LZ, FV). La referencia puede tener dos dígitos en GC, uno o dos en TF y LP y un dígito en el resto de islas. La calzada es única para cada sentido. Como la TF-5 al oeste de Los Realejos. |
| Carreteras convencionales de 2º nivel | GC-100
TF-111 |
highway=secondary
|
Matrícula con fondo verde en todas las islas excepto Tenerife que es amarillo . La referencia tiene dos dígitos en FV, LZ y HI, tres dígitos en TF y GC, con la particularidad de que en ésta última acaba siempre en 0. En La Gomera las carreteras de este nivel no tienen matrícula. |
| Carreteras convencionales de 3er nivel | GC-101 | highway=tertiary
|
Matrícula con fondo amarillo , en todas las islas tienen tres dígitos excepto en La Palma con cuatro. En La Gomera y Tenerife las carreteras de este nivel no tienen matrícula. |
| Carreteras convencionales de 4er nivel | HI-152 | highway=tertiary
|
Sólo en la isla de El Hierro, matrícula con fondo de color blanco y tres dígitos que no acaban en 0. Etiquetar según las características físicas de la vía. |
Ver el listado de Category:Red de carreteras de Canarias.
Cantabria
La Red de Carreteras de Cantabria se clasifica en dos grandes grupos en función de su titularidad: Red Autonómica y Red Municipal.
El Catalogo de la Red Autonómica de Carreteras de Cantabria está disponible en el siguiente boletín oficial de 2015, con su clave, denominación oficial, punto de origen y final y longitud:
- Catálogo de la Red Autonómica de Carreteras de Cantabria (2015) (PDF)
source:name=BOC n.º 26, Decreto 5/2015, de 9 de febrero
Al igual que ocurre con los nomenclátores de calles debemos entender que al haber sido aprobado con acuerdo de la comisión de gobierno pertinente están afectadas por el artículo 13 de la Ley de Propiedad Intelectual y puede ser usado en OSM.
Asimismo, la Wikipedia en español dispone una categoría con artículos de carreteras de la red autonómica de Cantabria que suelen incluir tablas con la tramificación de la vía en ambos sentidos, incluyendo esquemas, PDI, velocidades y señalización con sus puntos kilométricos correspondientes que puede ayudar a completar la caracterización de la vía en OSM.
| Denominación | Clave | Etiqueta | Descripción |
|---|---|---|---|
| Red Primaria | CA-1XX | highway=primary
|
Carreteras de aglomerado asfáltico de un carril por sentido. Suelen tener calzadas superiores a los 7 metros con arcenes mayores a 0,5 metros. |
| Red Secundaria | CA-2XX | highway=secondary
|
Suelen corresponder a carreteras de montaña de tres metros por carril, sin arcén y de aglomerado asfáltico. Los extremos de la plataforma de la carretera coinciden casi con el límite del carril, por lo que apenas hay berma exterior. Lo más común es que las cunetas estén revestidas de hormigón. |
| Red Local | CA-3XX hasta CA-9XX | highway=tertiary
|
Aquí se recoge un totum revolutum. Podemos encontrar desde carreteras con calzadas en las que predominan anchuras menores de 6 metros, con firmes que van desde aglomerado hasta el riego asfáltico (e incluso hasta hace unos años aún quedaba alguna de macadán de alquitrán). Las de riego asfáltico se pueden distinguir bien por la presencia de gravillas sueltas en zonas próximas a las cunetas y en curvas. A veces carecen de líneas centrales o laterales pintadas (o incluso en algunas de ambas). |
| Red Municipal | highway=unclassified
|
Son las carreteras no comprendidas en alguno de los apartados anteriores. Dependen de los municipios y sirven de soporte a la circulación intermunicipal y a la conexión entre los núcleos no comunicados a través de algunos de los tipos de carreteras antes definidas. Sus características geométricas son muy variables, pero por lo general son vías asfaltadas, estrechas y en los que no existen señalización horizontal pintada en ella. La intensidad de tráfico es muy baja. |
Castilla-La Mancha
Red de Carreteras de titularidad Autonómica de la Junta de Comunidades de Castilla-La Mancha
http://www.castillalamancha.es/sites/default/files/documentos/20120511/mapa20carreteras20c-lm.pdf
Red de carreteras de la Diputación Provincial de Guadalajara
- Red básica: CM-XXX =
primary - Red comarcal: CM-XXXX =
secondary(algunos CM-XXX) - Red local: CM-XXXX =
tertiary
Castilla y León
A partir de la página 94 del Plan de Carreteras 2008-2020 se puede ver el catálogo completo de carreteras. También hay mapas esquemáticos que indican el ancho de las vías en metros.
Mapa completo de la Junta, compuesto por 18 archivos pdf:
Hay muchos cambios de clasificación. La Red Complementaria tiene señalización en verde (v. g. BU-123), pero hay muchas carreteras estrechas, que se marcarán con highway=tertiary (e.g. BU-640)
- Red Autonómica: CL-XXX =
primary; - Red Complementaria Preferente: AV/BU/LE/P/SA/SG/SO/VA/ZA-XXX =
secondary;- Red Complementaria Local:
tertiary;
- Red Complementaria Local:
- Red Provincial: AV/BU/LE/P/DSA/SG/SO/VP/ZA-⦰/A/L/P/V-XXXX=
tertiary; - Sin Clasificar: SC-AV/BU/LE/P/SA/SG/SO/VA/ZA-XX=
unclassified.
Acceso al inventario de las redes provinciales de carretera:
- Catálogo de carreteras de Ávila.
- Catálogo de carreteras de Burgos.
- Catálogo de carreteras de León.
- Catálogo de carreteras de Palencia.
- Catálogo de carreteras de Salamanca.
- Catálogo de carreteras de Segovia.
- Catálogo de carreteras de Soria.
- Catálogo de carreteras de Valladolid.
- Catálogo de carreteras de Zamora.
Cataluña
Usando el Catàleg de carreteres de la Generalitat del 31 de Diciembre del 2013 (enlace oficial de la Generalitat de Cataluña), se establecen diversos criterios funcionales que van a ser los que vamos a usar para etiquetar:
| Denominación | Matrícula | Carretera convencional | Vía rápida (sin cruces a nivel, independientemente de los carriles que tenga) | Autovía o autopista |
|---|---|---|---|---|
| BT - Red básica transeuropea | E-9 | E-9 C-16 highway=trunk
|
E-9 C-16 highway=trunkmotorroad=yes
|
E-15 AP-7 highway=motorway
|
| BP - Red básica primaria estructurante | C-31 | C-31 highway=trunk
|
C-31 highway=trunkmotorroad=yes
|
C-31 highway=motorway
|
| BS - Red básica secundaria | C-15 C-15 |
C-15 C-15 highway=primary
|
C-15 C-15 highway=primarymotorroad=yes
|
C-15 highway=motorway
|
| C - Red comarcal | C-451 BV-2115 |
C-451 highway=secondary
|
highway=secondarymotorroad=yes
|
- |
| L - Red Local | B-120 BP-2121 BV-2113 |
B-120 highway=tertiary
|
GIV-6303 highway=tertiarymotorroad=yes
|
- |
| AL - Otras redes | highway=unclassifiedhighway=tertiary
|
- | - |
Solo si es Autopista o Autovía (A) o Carretera preferente de doble calzada (PD, sería highway=motorway. Si es Carretera convencional de doble calzada (CD), no sería motorway.
Extremadura
Catálogo de las Carreteras de titularidad de la Junta de Extremadura (PDF)
source:name=DOE Decreto 98/2008, de 23 de mayo
- EX-1XX = primary
- EX-2XX = secondary
- EX-3XX = tertiary
Galicia
1. Vías de Alta Capacidad o VAC: Está formada por grandes ejes que, junto con la red de interés general del Estado, vertebran el territorio, lo conectan con la red de carreteras de las comunidades autónomas vecinas y relacionan entre sí tanto los grandes centros de población como los principales lugares de actividad económica.
- Autovías y autopistas. Como curiosidad y a diferencia del criterio que han seguido otras CCAA, el indicador suele tener el formato AG-?? , con el fondo azul y las letras blancas indicativas de 'Autoestrada Galega' y un código compuesto por dos números, en lugar de utilizar GA-?? con la sigla identificativa de Galicia[3]
- Corredores. El indicador suele tener el formato CG-?.? (corresponde a las siglas 'Corredor Galego'). El primer número se corresponde al indicador provincial, siendo el 1 para A Coruña, el 2 para Lugo, el 3 para Ourense y el 4 para Pontevedra. Es para las vías de altas prestaciones de tipo carretera limitada a 100 km/h como velocidad máxima, de única calzada y ambos sentidos. Sin cruces, con enlaces en pasos inferiores o superiores. La segunda cifra a continuación del punto corresponde al número del corredor.
- Vías Rápidas o de Corta Distancia. El indicador suele tener el formato VG-?.? (las siglas corresponden con 'Vía Galega'). El primer número se corresponde al indicador provincial, siendo el 1 para A Coruña, el 2 para Lugo, el 3 para Ourense y el 4 para Pontevedra. La segunda cifra a continuación del punto corresponde al número de la vía.
2. Red Primaria Básica. El indicador suele tener el formato AC-??? , LU-??? , OU-??? , PO-??? , con el fondo naranja y las letras negras y un código compuesto por tres números. A diferencia de otras CCAA y aún siendo Red Autonómica en lugar de GA estas carreteras utilizan el identificador "AC", "LU", "OU", "PO", correspondientes a cada provincia de A Coruña, Lugo, Ourense y Pontevedra respectivamente.
3. Red Primaria Básica Complementaria: Comprende las demás carreteras que conectan con las cabeceras comarcales y con los núcleos de población importantes. El indicador suele tener el formato AC-??? , LU-??? , OU-??? , PO-??? , con el fondo verde y las letras blancas y un código compuesto por tres números. A diferencia de otras CCAA y aún siendo Red Autonómica en lugar de GA estas carreteras utilizan el identificador "AC", "LU", "OU", "PO", correspondientes a cada provincia de A Coruña, Lugo, Ourense y Pontevedra respectivamente.
4. Red Secundaria: Comprende todas las carreteras no incluidas en las redes básica y complementaria. El indicador suele tener el formato AC-??? , LU-??? , OU-??? , PO-??? , con el fondo amarillo y las letras negras y un código compuesto por tres números. A diferencia de otras CCAA y aún siendo Red Autonómica en lugar de GA estas carreteras utilizan el identificador "AC", "LU", "OU", "PO", correspondientes a cada provincia de A Coruña, Lugo, Ourense y Pontevedra respectivamente.
- Las Redes Provinciales, integradas por las carreteras sometidas a la titularidad de las respectivas Diputaciones Provinciales:
- Red Provincial de A Coruña. El identificador tiene las formas DP-???? y DP-???? .
- Red Provincial de Lugo. El identificador tiene la forma LU-P-???? .
- Red Provincial de Ourense. El identificador tiene la forma OU-???? .
- Red Provincial de Pontevedra. El identificador tiene las formas EP-???? y PO-???? .
- Las Redes Municipales, integradas por las carreteras sometidas a la titularidad de los municipios de Galicia.
Documentación Oficial:
- Catálogo Visual de Estradas de Galicia [1]. Con este catálogo se puede recorrer de principio a fin todas y cada una de las carreteras de titularidad autonómica, con fotos cada 10 metros. Interesante para ver las señales con su referencia.-
- DOG con las referencias y clasificación oficial de todas las carreteras de titularidad autonómica [2]. Incluye las carreteras troncales (Vías de Alta Capacidad - VAC), las primarias básicas (PB), las primarias complementarias (PC) y las secundarias (S). Este documento es esencial para saber qué carreteras AC-XXX, PO-XXX, LU-XXX y OU-XXX deben ser etiquetadas como
highway=primary, cuáles deben etiquetarse comohighway=secondaryy cuáles comohighway=tertiary - Catálogo de carreteras provinciales titularidad de la Diputación de Ourense (1 de marzo de 2015) [3].
- Catálogo de carreteras provinciales titularidad de la Diputación de Pontevedra [4].
- Catálogo de carreteras provinciales titularidad de la Diputación de Lugo [5].
Enlaces de interés:
- WikiProject Revisión etiquetado estradas autonómicas: Gl:WikiProject Revisión etiquetado estradas autonómicas
- Fuente del artículo: Anexo:Red de Carreteras de Galicia
Comunidad de Madrid
En la web de la Dirección General de Carreteras de Madrid se encuentra el Mapa Oficial de Carreteras, que incluye el catálogo viario con la clasificación de las carreteras madrileñas: Mapa Oficial de Carreteras de Madrid
| Denominación | Matrícula | Carretera convencional | Vía rápida (sin cruces a nivel) | Autovía o autopista |
|---|---|---|---|---|
| Red principal | M-XX M-XXX |
M-505 highway=trunkmotorroad=no
|
M-410 highway=trunkmotorroad=yes
|
M-45 highway=motorway
|
| Red secundaria | M-XXX | M-512 highway=primary
|
highway=primarymotorroad=yes
|
M-404 highway=motorway
|
| Red local | M-XXX | M-957 highway=tertiary
|
highway=tertiarymotorroad=yes
|
- |
Región de Murcia
- Ley de Carreteras de la Comunidad Autónoma de la Región de Murcia, 2/2008, de 21 de abril.
- Plano de Carreteras de la Región de Murcia.
- Catálogo de Carreteras de la Región de Murcia.
| Denominación | Matrícula | Carretera convencional | Vía rápida (sin cruces a nivel) | Autovía o autopista |
|---|---|---|---|---|
| Red de primer nivel | RM-X RM-XX |
RM-714 highway=trunkmotorroad=no
|
RM-12 highway=trunkmotorroad=yes
|
RM-15 highway=motorway
|
| Red de segundo nivel | RM-XXX | RM-512 highway=primary
|
highway=primarymotorroad=yes
| |
| Red de tercer nivel | RM-XXX |
RM-703 highway=secondary
|
highway=secondarymotorroad=yes
| |
| Carreteras municipales | highway=tertiary
|
highway=tertiarymotorroad=yes
| ||
| Travesías | T-XXX
T-XXX |
T-312-2 highway=tertiary
|
Catálogo de carreteras de Navarra (2022) etiquetado con source:name=BON nº140 - 14 de julio de 2022
Están obsoletos:
Catálogo de carreteras de Navarra (2016)etiquetado consource:name=BON nº234 - 5 de diciembre de 2016Catálogo de carreteras de Navarra (2012)etiquetado consource:name=BON n.º 182 - 14 de septiembre de 2012Catálogo de carreteras de Navarra (2009)etiquetado consource:name=BON n.º 96 - 5 de agosto de 2009Catálogo de carreteras de Navarra (2008)etiquetado consource:name=BON n.º 55 2 de mayo de 2008
| Denominación | Matrícula | Carretera convencional | Autovía o autopista |
|---|---|---|---|
| Autopistas | AP-15 A-15 |
-- | highway=motorway
|
| Autovías | A-XX | -- | highway=motorway
|
| Vías desdobladas | PA-XX | highway=trunk |
highway=motorway
|
| Carreteras de altas prestaciones | N-121-A | highway=trunk |
-- |
| Carreteras de interés general | PA-XX NA-20 N-XXX |
highway=trunk |
highway=motorway
|
| Carreteras de interés de la Comunidad Foral | NA-XXX | highway=primary |
-- |
| Carreteras locales | NA-XXXX | highway=tertiary |
-- |
País Vasco
Álava
| Denominación | Matrícula | Carretera convencional | Autovía o autopista |
|---|---|---|---|
| Red de interés preferente | AP-XX | -- | highway=motorway toll=yes
|
| A-1 | highway=motorway
| ||
| N-XXX | highway=trunk
| ||
| Red básica | A-XXX | highway=primary
|
-- |
| Red comarcal | A-2XXX | highway=secondary
| |
| Red local | A-3XXX | highway=tertiary
| |
| Red vecinal | A-XXXX |
Guipúzcoa
| Denominación | Matrícula | Carretera convencional | Autovía o autopista |
|---|---|---|---|
| Red de interés preferente | AP-? | -- | highway=motorway toll=yes
|
| A-?? | highway=motorway
| ||
| N-??? | highway=trunk
| ||
| Red básica | GI-??? | highway=primary
| |
| Red comarcal | GI-2??? | highway=secondary
|
-- |
| Red local | GI-3??? | highway=tertiary
| |
| GI-???? |
Vizcaya
- Listado de carreteras de Vizcaya
- Mapa de carreteras de Vizcaya
- Mapa de carreteras del área metropolitana de Bilbao
| Denominación | Matrícula | Carretera convencional | Vía desdoblada/rápida (con restricción de acceso) | Autovía o autopista |
|---|---|---|---|---|
| Red de interés preferente | AP-?? | -- | highway=motorway toll=yes
| |
| A-8 | highway=motorway
| |||
| N-??? | highway=trunk
|
highway=trunk
| ||
| Red básica | BI-??? | highway=primary
| ||
| Red complementaria | BI-??? | --- | ||
| Red comarcal | BI-2??? | highway=secondary
| ||
| Red local | BI-3??? | highway=tertiary
| ||
Comunitat Valenciana
El catálogo de la red de carreteras de la Comunidad Valenciana está definido en el Decreto 6/2019, de 22 de marzo, del Consell, de aprobación del Catálogo del Sistema Viario de la Comunitat Valenciana. [2019/3352]
En la web de la Consellería de Política Territorial, Obras Públicas y Movilidad están disponibles varios mapas de carreteras de la Comunitat Valenciana.
En la Comunitat Valenciana, además de la nomenclatura estatal, solo existe la nomenclatura CV independientemente de la titularidad y categoría. Con los códigos de color pasa lo mismo, sólo hay naranja (Red Básica) y amarillo (Red Local), incluso si es una autovía. La Red Viaria de la Comunitat Valenciana se clasifica en tres grupos según la Ley 6/1991, de 27 de marzo, de Carreteras de la Comunidad Valenciana:
- Red Básica de carreteras: destinada a unir entre ellas los núcleos básicos del sistema de asentamientos, conectar con la Red de Carreteras del Estado y proporcionar el acceso a las grandes infraestructuras del sistema de transportes.
- Red Local de carreteras: en la cual se integran las carreteras recogidas en el catálogo del sistema viario y no incluidas en la Red Básica de la Comunidad.
- Red de caminos de dominio público (transferidas en los ayuntamientos): compuesta por todas las vías de titularidad pública no incluidas en los apartados anteriores, susceptibles de tráfico rodado.
| Denominación | Referencia | clave=valor | Comentarios |
|---|---|---|---|
| Red Básica | CV-XX | highway=primary
|
Excepciones: Los tramos o carreteras que constan de dos carriles por cada sentido y tengan una separación entre los dos sentidos serán catalogadas como highway=motorway o highway=trunk según sean autovías o no. Las autovías se caracterizan por tener las señales en fondo azul.
Excepcionalmente, el tramo inicial de la carretera CV-500 es considerada parte de la Red Básica. |
| Red Local | CV-XXX | highway=secondary
|
Se clasifican según la importancia local que tienen. Las carreteras highway=secondary serán consideradas aquellas localmente importantes, que vertebran y conectan capitales de comarcas, que conectan municipios importantes entre ellos o con la Red Básica o que conectan con un territorio limítrofe por una carretera secundaria destacada. Las carreteras highway=tertiary serán aquellas que tengan un tráfico bajo o moderado y que conectan pequeños pueblos o aldeas.
|
| Caminos de dominio público | CV-XXXX | highway=tertiary
|
Se clasificarán como carretera highway=tertiary aquellas carreteras clasificadas con la referencia CV-XXXX.
Excepciones: En el supuesto de que estas vías sean carreteras continuación de las CV-XXX que atraviesan municipios, se mantendrá la categoría de la carretera CV-XXX de la cual es subsidiaria y cuya categoría es superior. Algunas carreteras que tienen la referencia CV-XXXX se corresponden con los tramos finales de algunas carreteras CV-XXX que han pasado a ser de titularidad municipal. En estos casos, en la práctica, se tratan de los últimos metros de la carretera que transcurre por el centro del municipio y que se trata simplemente de una calle principal sin continuidad de la carretera CV-XXX. En este caso, se etiquetarán como |
Independientemente de la referencia que tenga la vía, si tiene cualquier de estas señales
será clasificada como highway=motorway.
Independientemente de la referencia que tenga la vía, si no tiene una de las señales que indique que se trata de una autovía o autopista (highway=motorway) pero se trata de una vía sin cruces a nivel y más de un carril por sentido, la carretera se clasificará como highway=trunk.
Señales de tráfico
El catálogo oficial de señales de la circulación del año 2025, Tomo I del Reglamento General de Circulación, enumera las señales de tráfico en España:
Transporte público (PTV2)
- Artículo principal: Transporte público en España
Dibujar todos los trazados, del transporte que sea. Borrar duplicados, y modificar mal colocados. Es importante seguir las instrucciones y procurar no dejarse ninguna propiedad, los datos bien formateados permiten usos que ahora no vemos.
Líneas
Relación ida
Ejemplo:
Relación vuelta
Miembros
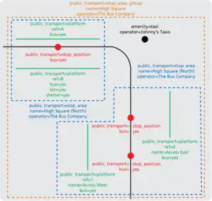
Punto de parada.— public_transport=stop_position con rol ,
stop o
stop_exit_only
stop_entry_only
Andén.— public_transport=platform con rol ,
platform o
platform_exit_only
platform_entry_only
Todos los binomios parada-plataforma estarán en el orden en el que la línea los encontrará.
Cada recorrido tiene su punto de parada, aunque sea en la vía contigua, no vale aprovechar mismo punto de parada aunque solo haya una vía.
Después va recorrido en orden, con un botón se suele ordenar solo, alerta con rutas circulares o que dan vueltas, comprobar ese orden.
Relación máster
Los miembros de esta relación son las relaciones ida y vuelta, sin roles
colour=#0073CEname=RG1: L'Hospitalet de Llobregat-Portbounetwork=Rodalies de Catalunya (ATM Girona)operator=Renfepublic_transport:version=2ref=RG1route_master=traintype=route_masterwheelchair=limitedwikidata=Q5985872
Binomio parada-andén
La parada se pone en un nodo de la vía. Si la vía está desdoblada allí dónde toque según el sentido/recorrido.
name=Portboupublic_transport=stop_positiontrain=yes
Otro ejemplo más completo:
name=Santa Eulàlianetwork=Metro de Barcelonaoperator=Transports Metropolitans de Barcelonapublic_transport=stop_positionsource=Yahoo WMSstation=subwaysubway=yeswikidata=Q2035804wikipedia=ca:Estació de Santa Eulàlia


PTv2 va muy bien porque permite con solo especificar el transporte delimitar para qué se usa esa parada. Mejor solo usar un medio de transporte para cada punto de parada.
Para el andén se puede dibujar solo una línea, o bien un área que cubra las plataformas que sirven para bajar del autobús:
otro ejemplo
name=Pg Sant Antoni - Pl Santspublic_transport=platformref=3644route_ref=H10
Estaciones
Las estaciones son la unión de los diversos puntos de parada, andenes y otros servicios que existan dentro del recinto de la estación. Debemos dibujar todo lo que podamos: edificio, muros, andenes, escaleras, ascensores, etc. Depende lo completos que sean los datos las prestaciones serán unas u otras.
Estación simple
Nodo/área estación significando el vestíbulo
name=Plaça de Santspublic_transport=stationrailway=stationsource=geolocation taken from http://en.wikipedia.org/wiki/Barcelona_metro_line_1station=subwaysubway=yeswikidata=Q2054359wikipedia=ca:Estació de Plaça de Sants
No olvidar aplicar etiquetas niveles y interior:
Pasillo
Pueden ser vía o área, en cualquier caso bien conectados con los vestíbulos.
Escaleras
Deben marcarse dónde se repiten y en qué nivel están.
Ascensores
Entradas
Las entradas deben tener referencia y nombres oficiales, puede que ser que sean de una estación determinada pero tengan un nombre diversos, se encuentra en los letreros de salida de cada estación.
Área de parada
Todos estos elementos deben formar parte de un tipo de relación llamada stop_area como esta
name=Catalunya (L1)network=Metro de Barcelonaoperator=Transports Metropolitans de Barcelona (TMB)public_transport=stop_areatype=public_transport
Las paradas tendrán rol . Los andenes tendrán rol
stop.
platform


Correspondencias
Unen varias stop_area para formar un stop_area_group.
name:FGC=Plaça de Catalunyaname:Renfe=Plaça de Catalunyaname:TMB=Catalunyaname=Catalunyapublic_transport=stop_area_grouptype=public_transportwikipedia=ca:Estació de Plaça de Catalunya
Se deben escribir los diversos nombres oficiales por parte de cada operador, el nombre oficial.
Los miembros son las diversas relaciones stop_area pertenecientes a una misma estación.
También se pueden hacer grupos por operador, para después unirlos todos en una stop_area_group.


Comprobaciones
Se recomienda la herramienta OSM Inspector, que tiene un apartado para rutas y otro para paradas.
Núcleos de población

Se marcan con la etiqueta place=*, según esta clasificación:
- Ciudad grande: (
place=city): listado- La capital estatal, Madrid:
capital=2(cuyo valor ha de coincidir con el nivel administrativo de la relación a la que pertenezca
admin_level=2, y tener el rol)
admin_centre - Las capitales autonómicas, junto a las dos ciudades autónomas (Ceuta y Melilla):
capital=4(cuyo valor ha de coincidir con el nivel administrativo de la relación a la que pertenezca
admin_level=4, y tener el rol)
admin_centre - Las capitales de provincia:
capital=6(cuyo valor ha de coincidir con el nivel administrativo de la relación a la que pertenezca
admin_level=6, y tener el rol)
admin_centre - Las poblaciones que alcanzan los 100 000 habitantes:
population=*≥ 100 000 - Las poblaciones incluidas en la Ley de Grandes Ciudades de España
- La capital estatal, Madrid:
- Ciudad pequeña (
place=town): listado- Las capitales comarcales:
capital=7(cuyo valor ha de coincidir con el nivel administrativo de la relación a la que pertenezca
admin_level=7, y tener el rol)
admin_centre - Las cabezas de partido
- Resto de capitales de municipio que alcanzan los 10 000 habitantes (en la capital, no en todo el municipio):
capital=8(cuyo valor ha de coincidir con el nivel administrativo de la relación a la que pertenezca
admin_level=8, y tener el rol),
admin_centrepopulation=*≥ 10 000
- Las capitales comarcales:
- Pueblo (
place=village): listado- Resto de capitales de municipio de menos de 10 000 habitantes (en la capital, no en todo el municipio):
capital=8(cuyo valor ha de coincidir con el nivel administrativo de la relación a la que pertenezca
admin_level=8, y tener el rol),
admin_centrepopulation=*< 10 000 - Núcleos de población que, no siendo capital de municipio, alcanzan los 1000 habitantes:
population=*≥ 1000
- Resto de capitales de municipio de menos de 10 000 habitantes (en la capital, no en todo el municipio):
- Aldea (
place=hamlet):- Núcleos de población que, no siendo capital de municipio, no alcanzan los 1000 habitantes:
population=*< 1000 - Atención: En otras partes del mundo un
place=hamlettiene menos de 200 habitantes, en España algunos de estos pueblecitos están ya en el listado de pueblos.
- Núcleos de población que, no siendo capital de municipio, no alcanzan los 1000 habitantes:
- Casas aisladas (
place=isolated_dwelling):- Núcleos de población que no alcanzan los 10 habitantes:
population=*< 10 y contienen muy pocos edificios, en torno a unas tres edificaciones.
- Núcleos de población que no alcanzan los 10 habitantes:
- Despoblado (
abandoned:place=*)- Despoblados:
population=0
- Despoblados:
- Suburbio (
place=suburb) y Barrio (place=neighbourhood)- Núcleos integrados o cercanos al núcleo principal de una ciudad (
place=cityoplace=town). - Tienen carácter urbano, por ejemplo, urbanizaciones, a diferencia de
place=villageoplace=hamletcuyo carácter es rural. - Únicamente aquellos municipios cuya
population=*≥ 10 000 deberán contenerplace=suburb, para el resto de municipios usaplace=neighbourhood. - Conociéndose el dato de población, tampoco utilices
place=suburbpara elementos poco poblados (population=*< 1000), o carentes de subdivisiones.
- Núcleos integrados o cercanos al núcleo principal de una ciudad (
Para las divisiones administrativas dentro de una población, por ejemplo, distritos municipales o barrios de una gran ciudad, usa place=borough y place=neighbourhood, según corresponda.
admin_level=*
| ||||||||
|---|---|---|---|---|---|---|---|---|
2
|
3
|
4
|
5
|
6
|
7
|
8
|
9
|
10
|
(propuesta) Frontera nacional. |
(No usado) Grupos de comunidades autónomas (NUTS 1). | Comunidades autónomas (NUTS 2). | No aplicable. | Provincias, ver boundary=political para cabildos insulares (NUTS 3).
|
Partidos judiciales, comarcas y cuadrillas. | Municipios, equivalentes a ayuntamientos o conceyos de Asturias y concellos de Galicia. | Distritos, entidades colectivas de población, diputaciones, pedanías, parroquias civiles de Galicia, parroquias rurales de Asturias, hermandades, ledanías, facerías y concejos de Navarra, concejos de Álava y parzonerías. | Entidades singulares de población, villas, lugares, aldeas, caseríos, poblados, barrios y urbanizaciones. |
Las mancomunidades, boundary=local_authority, están excluidas del esquema anterior por ser asociaciones intermunicipales.
Localidades con nombres en lenguas cooficiales
Al igual que para las vías, en aquellas localidades que posean dos nombres oficiales reconocidos en diferentes lenguas el valor de la etiqueta name=* se rellenará con las versiones en ambas lenguas, separadas por / o -[4] y en el orden que fijen las autoridades (en la mayoría de casos será name=nombre en castellano/nombre en lengua cooficial).[5]
Ejemplos:
- Donostia / San Sebastián:
- Elx / Elche:
- Gijón / Xixón:
¿Dónde colocar el nodo?
Aproximadamente en el centro geográfico del núcleo urbano. Suele situarse cerca del ayuntamiento o plaza central. No debe ser compartido con otra propiedad, como el ayuntamiento o un nodo de una vía.
¿Qué otras propiedades podría dar al nodo?
name=nombre oficial de la localidad[5]name:xx=nombre según el idioma, dondexxes el código ISO 639-1 o ISO 639-2 del idioma:old_name:es=nombre anterior en desuso[11][12][13][14][15][16]population=número de habitantespopulation:date=fecha de la poblaciónref:ine=código del Instituto Nacional de Estadísticawikidata=Qnúmero de la entrada en Wikidatawikipedia=xx:título del artículo en Wikipedia
Números de portal
Actualmente hay dos formas de mapear los números de policía o números de portal de un edificio:
- La más utilizada, representarlo como un nodo en el borde del polígono, en la posición del portal,
entrance=*. - Incluyéndolo en las etiquetas del polígono.
El primer caso es el ideal, aunque en caso de no saber la posición del portal es posible usar el segundo.
Las etiquetas a utilizar pueden ser:
noaddress=yes(sin dirección)addr:door=puertaaddr:unit=división horizontaladdr:floor=pisolevel=división verticaladdr:staircase=escaleraaddr:housename=nombre de la casaaddr:housenumber=número de policíaaddr:block_number=número de bloqueaddr:block=manzanaaddr:plot=parcelaaddr:milestone=punto kilométricoaddr:full=indicaciónnohousenumber=yes(sin número)addr:street=calleaddr:place=lugar
addr:hamlet=aldeaaddr:town=villaaddr:neighbourhood=barrioaddr:borough=distrito, parroquia o concejoaddr:suburb=suburbioaddr:city=ciudadaddr:postcode=código postal(opcional)addr:province=provinciaaddr:country=código ISO 3166-2 del país(en el caso de España, ES).
Cuando estas se refieren a límites, boundary=*, previamente establecidos, dejan de ser necesarias en tanto en cuanto sus valores pueden ser deducidos mecánicamente del entorno.
Rutas a pie/bicicleta
Existen en España distintas rutas para ser realizadas a pie, en bicicleta o, incluso, a caballo. Estas rutas, puesto que discurren por vías ya existentes (carreteras, caminos, etc), deberán crearse a través del uso de relaciones que incluyan cada una de las vías por las que discurre la ruta. Cada una de las vías, por su parte, deberá marcarse con las etiquetas adecuadas al tipo de vía. Es muy importante especificar el tipo de vía correctamente, ya que, por ejemplo, gran parte de estas rutas se puede hacer con vehículos a motor (coches y motos todo terreno), pero ciertas partes no, por lo que es importante que las características de cada parte de la ruta queden claramente especificadas.
La relación creada para la ruta debe contener los siguientes datos:
type=routeroute=long_distance_footpath,route=short_distance_footpathoroute=local_footpathname=nombre de la ruta(por ejemplo, GR-11 Senderos de Euskal Herria)ref=referencia de la ruta(si la tiene) (por ejemplo, GR-11, o SL-03)network=nombre de la red a la que pertenece la ruta(Gran Recorrido)symbol=símbolo identificativo(si lo tiene) (por ejemplo, NNN para el Camino de Santiago)
Para las rutas que tengan recorridos alternativos, se deberá usar la propiedad state con el valor alternate.
Estas rutas se clasifican de la siguiente forma:
Caminos de Santiago
- Artículo principal: Camino de Santiago
Camino de Santiago
Camino de Santiago
Hasta ahora no hay una página especializada para los hispanohablantes. Ten en cuenta que las recomendaciones de los tags son un poco distintas en cada país. Wiki Alemán Wiki Inglés
Senderos
- Artículo principal: ES:España/Senderismo
GR - Gran Recorrido (network=nwn)
Son rutas de larga duración, que unen varias poblaciones por rutas que, siempre que es posible, se desarrollan fuera de las vías principales, normalmente por caminos. Son rutas que sobrepasan las dos jornadas de duración, llegando algunas incluso a sobrepasar los 1000 kms. La Federación Española de Deportes de Montaña y Escalada tiene una lista de todas las rutas de Gran Recorrido existentes en la actualidad.
PR - Pequeño Recorrido (network=rwn)
Son rutas que unen una o varias localidades y que se realizan, normalmente, en una o dos jornadas.
SL - Senderos locales (network=lwn)
Son rutas que discurren, normalmente de forma circular, alrededor de una población, y que permiten la visita a espacios naturales cercanos a dicho población.
Vías verdes
- Artículo principal: ES:España/Bicicleta
A las vías por las que discurre se les aplican las etiquetas propias de la vía. A la hora de añadir las vías a la relación estamos usando:
Vías pecuarias: cañadas reales, cordeles, veredas y coladas
Antiguas rutas utilizadas por el ganado trashumante, hoy en día de moda por su uso turístico o deportivo. Son caminos de dominio público. No tenemos una norma todavía. En la actualidad es habitual que los distintos tramos de las vías pecuarias presenten unas características muy variadas: algunos están medio abandonados y no son más que senderos estrechos, otros han sido ocupados por carreteras, otros son pistas, etc., por lo que lo mejor es unirlos mediante una relación, con las etiquetas que se indican a continuación:
type=routeroute=transhumance. Otras propuestas: Vía Pecuaria (ES) o cattle o stock_route (AUS) o cattle_trail (US) o drover's road (UK).name=nombre de la vía pecuaria: Cañada Real Segoviana, Cañada Real Soriana, etc.network=red a la que pertenece. Las competencias sobre las vías pecuarias corresponden a las comunidades autónomas, por lo que existe una red de vías pecuarias para cada una de ellas y una red nacional.
- Red Nacional de Vías Pecuarias: formada por aquellas vías pecuarias que pasan por más de una comunidad autónoma (p. ej..: Cañada Real Soriana Occidental). Sobre el terreno se pueden distinguir porque están delimitadas por mojones de granito de forma tronco piramidal, con la inscripción VP (Vía Pecuaria) en la cara que mira hacia la vía pecuaria y con las letras RN (Red Nacional) en la cara superior.
- Red de Vías Pecuarias de "Nombre comunidad autónoma": las que tienen todo su recorrido dentro del territorio de una sola comunidad autónoma (p. ej.: Colada de Mirabel) y los tramos de una vía de la red nacional que pasen por esa comunidad (p. ej.: Cañada Real del Casar). La relación de cada una de las vías pecuarias de una comunidad se debe incluir como miembro de la relación superior "Red de vías pecuarias de la comunidad X".
width=anchuraLa anchura original de las vías pecuarias es 75 m para las cañadas reales, 37,5 m para los cordeles y 20 m para las veredas. Las coladas tenían anchura variable.operator=operador de la víaEl operator será la comunidad en que radique cada tramo (p. ej. Junta de Extremadura), aunque por su longitud puedan pertenecer a la Red Nacional.cattle=designated
Otros elementos
Algunos elementos a señalar en ciudades o carreteras deben hacerse de forma correcta para que se interpreten y muestren correctamente. Entre ellos encontramos:
Rotondas
Las rotondas deben llevar la etiqueta highway=* correspondiente al tipo de vía que pertenezcan y, además, la etiqueta junction=roundabout. Es importante dibujarlas en sentido contrario a las agujas del reloj.
Cajeros automáticos (ATM)
Se etiqueta como amenity=atm (automated teller machine).[17]
Se recomienda evitar name=* o brand=* y en su lugar usar la etiqueta operator=*.
operator=*.— Nombre del banco, caja u otra entidad de crédito que opera el cajero automático:
- BBVA
- Santanter
- CaixaBank
- Banco Sabadell
- Bankinter
network=*.— Nombre de la entidad de pagos a la que pertenece el cajero. Téngase en cuenta que distintos bancos comparten la misma red, Sistema Pay:
- Servired
- Euro 6000
- Euronet
- Cashzone
- Euro Automatic Cash
Puentes y túneles

layer=*Los puentes y los túneles deben llevar la etiqueta highway=* correspondiente al tipo de vía que pertenezcan y, además, la etiqueta bridge=yes para los puentes y tunnel=yes para los túneles. Como es posible que haya varios puentes y túneles en un mismo punto a distintos niveles, se ha definido la etiqueta layer=*, que ordena dichos niveles.
La etiqueta layer debe llevar un número entre -5 y 5, correspondiendo los negativos a los túneles y los positivos a los puentes. Cuanto mayor sea el valor absoluto del número, más profundo o más alto será el túnel o el puente. Si esta etiqueta se omite, se supone el valor 0 para la vía.
Es importante mantener tanto la referencia como el nombre de la vía a la que pertenece.
Espacios naturales protegidos
protect_class=*[18]
| ||||||||
|---|---|---|---|---|---|---|---|---|
|
Otras | ||||||||
1a, 1b
|
2
|
3
|
4
|
5
|
6
|
7
|
97 | 98
|
| Reserva Natural Integral | Parque Nacional | Monumento Natural | Reserva Natural, Área Marina Protegida, Sitio de Interés Científico, Reserva Natural Especial | Parque Natural, Paisaje Protegido, Área Natural de Especial Interés | Parque Rural, Parque Regional | Biotopo Protegido; Espacio Natural de Interés Local, Espacio Privado de Interés Natural | Natura 2000: Zona Especial de Conservación, Zona de Especial Protección para las Aves | Geoparque, Reserva de la Biosfera, Sitio Ramsar |
Referencias
- ↑ Carreteras… (autovías, primarias, secundarias...)
- ↑ Mapa Oficial de Carreteras
- ↑ Norma ISO 3166-2:ES en la Wikipedia.
- ↑ Diccionario panhispánico de dudas: guion
- ↑ 5.0 5.1 Registro de Entidades Locales
- ↑ Nomenclátor Geográfico de Euskadi
- ↑ En la Comunitat Valenciana, el orden de los municipios con nombres oficiales bilingües depende de si el municipio pertenece a una Zona de Predominio Lingüístico valencianohablante o castellanohablante. Si es valencianohablante, como Elche, debe de ir en primer lugar el nombre en valenciano. Si es castellanohablante, debe de ir en primer lugar el nombre en castellano. En la práctica, no hay ningún municipio de la zona de predominio castellanohablante que haya decidido tener la doble denominación.
- ↑ Nomenclátor Toponímico Valenciano
- ↑ Nomenclátor Geográfico del Principado de Asturias
- ↑ Constitución Española, artículo 3.
- ↑ Alteraciones de los municipios en los Censos de Población desde 1842
- ↑ Variaciones de los municipios de España desde 1842
- ↑ Tesauro ISOC de Topónimos 2004 (Edición Abreviada)
- ↑ Toponimia de Catalunya en español
- ↑ Vandal reversals of multilingual names
- ↑ [Encuesta] Uso presente de la toponimia castellana en los concellos gallegos
- ↑ Cajeros automáticos en España
- ↑ Jerarquía de los espacios naturales en España







